何の迷いか分かりませんが、おもわずポチってしまいました。
TerraMaster F2-210 (リンクは後継機種です。)
買って良かったのかどうかはまだ良く分かりません。
ルーターを選んでいる時に、アマゾンを見ていたら、¥16,991で 2ベイNAS クアッドコア 1.4GHz CPU 1GB RAM RAID 0、1、JBOD、SINGLEをサポート dlna対応 という謳い文句に惹かれて購入してしまいました。
結構、安いのにスペックいいですよね。そして通常、¥19,990のところ、3千円安くなってたのですよね。
Synologyばっかり5台も買って来たのになぁ。
TerraMasterなるメーカーは知りませんでしたが、まぁ、ちょっとしたバックアップに使えるといいなぁ。。という軽い感じで購入をしてしまいました。
ASUSのルーターのセットアップも終わったので、さて、TerraMaster(中華でしたね)NASのセットアップをしていこうということです。
TerraMasterお使いの方は、以下の記事も参考に
1.HDDのセット
3TBのHDDが2個余ってるので、それを取り付けます。
これが余ってたので購入する気になった訳ですね。www
HDD用のBayからケースを出して取り付けます。
この辺はSynologyと特に変わらないと思います。
まぁ、TerraMasterは激安なのでプラ感が凄いので、力技を発動すると壊れること間違いなしという感じでしょうか。
まぁ、適度に慎重にやった方が良いかと思います。
で、HDDをセットしたら、電源を入れずに以下の操作をします。
2.TNAS PC Appのインストール
まず、Synologyもそうですが、自分のパソコンからTerraMasterを探してくれるアプリをインストールします。
上のリンクで飛びます。
色々(Win、Mac、Linuxなど)と用意されているので、この辺は助かりますね。
インストールが終えたら、TerraMasterの電源を入れます。
3.セットアップ
先ほどPCへインストールした「TNAS PC」を起動します。
すると、TerraMasterのNASを探してくれますので、ログインします。
自分の場合、NASなどはDHCPにてかならずIPを固定しておきます。
ログインするとこんな感じで進んでいきます。
管理者設定で、デバイス名の変更(任意)、ユーザー名、パスワード、メールの設定をします。
確認コードがどういった順番だったかな?
確か先にTerraMasterのサイトに製品登録をした時に検証コードのメールが飛んできたと思いますので、それを入力したと思います。
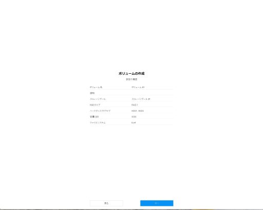
今回はRAID1でコピーの設定にしています。
ファイルシステムはEXT4(これしか選べないのですけどね。)
と言う感じで進んで。
最後に設定した内容が表示されますので、スクリーンショットなどを取っておくと良いと思います。
4.Guestアカウントの無効化
Guestアカウントが有効になっているので最初に無効化しておきます。
このGuestアカウントはパスワード設定されていないので、誰でも入れてしまうので、無効化しておくのが良いでしょう。
さ、設定が終わりログインすると、こんな画面ですが、コントロールパネルを開きます。
ユーザーを選択
guestを選択して、編集を押します。(上図は既に無効化したもの)
権限タブを開いて、拒否にしておきます。
で、最後に詳細設定にて、即時無効にします。
5.UPSの設定
Synology DS1621+へ接続している、UPS CyberPower 1200VA/720W CPJ1200ですが、これがSynology経由で接続できるかやって見ます。
Synologyにて、TerraMasterのIPアドレスがアクセスして良いように設定します。
Synology DS1621+のコントロールパネルからハードウェアと電源を選択して、「許可されたSynology NAS デバイス」を開きます。
追加するTerraMasterのIPアドレスを記入します。
TerraMasterに戻り、コントロールパネルからハードウェアと電源を選択します。
UPSサポートを有効にするに☑します。
ネットワークUPSタイプはTNAS UPSサーバーを選択します。
時間を設定し、適用を押します。
UPSが接続されました。
6.リモートアクセス設定
TNAS.onlineというSynologyでいう所のQuickconnectかな?というのが、ありましたので、登録しておきました。
TNAS IDは自動で振られるようです。
そして、サーバーはグローバルを選択で、適用ボタンを押すと登録成功となります。
試しにそのWebアドレス「https://TNAS.online/xxxxxxxxxxxx」で入って見ました。
無事、入れることを確認してこのアドレスを保管しておきました。
という所で、初期設定はこんなところで終わります。
ポートが色々と開きっぱなしになっているのが、気になりますが、あとでファイアウォール設定も含めて見直ししましょう。
続いて、SynologyのHyper Backupでバックアップして見るつもりです。
追記 その1
まず不満点ですが、TNASというOSに当たるもの(Synologyでいう所のDSM)がsynologyと比べると、きめ細やかな設定は望めず、あまり大して設定が出来ないです。
そこがかなり不満です。
そして、結構、HDDが壊れます。う~ん。あんまり、調子が良くないです。
ただ、HDDがデスクトップPC用のHDDなので、良くないのだろうとは思います。(以前に使っていて、PCから取り外したものを再利用している。)
なので、TerraMasterの問題かどうかとはちょっと違うかなと思います。
で、電気代高騰の折り(2023/03)、TerramasterはSynologyのバックアップにしか使って無いので、バックアップするときに電源をONして、バックアップが終わるであろう時間に電源OFFをする。という仕組みにしています。
で、これがいけないのか、全く起動しなくなりました。
なので、HDDをPCのWin11でフォーマットしてから、Terramasterで再セットアップを行いました。
HDDは特に障害が出ている訳でもない様子です。
3TBのHDDは一回、HDDをクリア(全ビットに1を立てる)してみました。
でも壊れる。on/offすると壊れるというか、TNASが破損する感じです。
で、今は1TBのHDDを2つ付けて様子見しています。
ただ、起動しているだけの状態ですね。
なんの処理もさせていない感じです。
これすらも危ういので、ちょっと様子をみてみることにしましょう。
今のところ他人にはおススメできないですね。これ。
とりあえず、NAS用のHDDを買って取り付けて見ることにします。
追記 その2
Seagate IronWolf の2TBを購入して付けて見ました。
上記の設定と同じままですので、条件は同じです。
で、結果、壊れません。
要するにHDDだけの問題でした。
Seagate IronWolf とは相性が良いようですね。
これでTerraMasterもようやく安定軌道に乗りました。良かった。
なので、評価的にはOSがちょっと弱いので、外部にポートを開けるのはしたくない。という感じです。
なので、Webページとか作りたくないですね。
あくまで、ローカル内でのバックアップとかにだけ使う感じです。

































